What's New in OmegaLand V3.1
Renewal of User Interface – Improvement of Engineering Experience
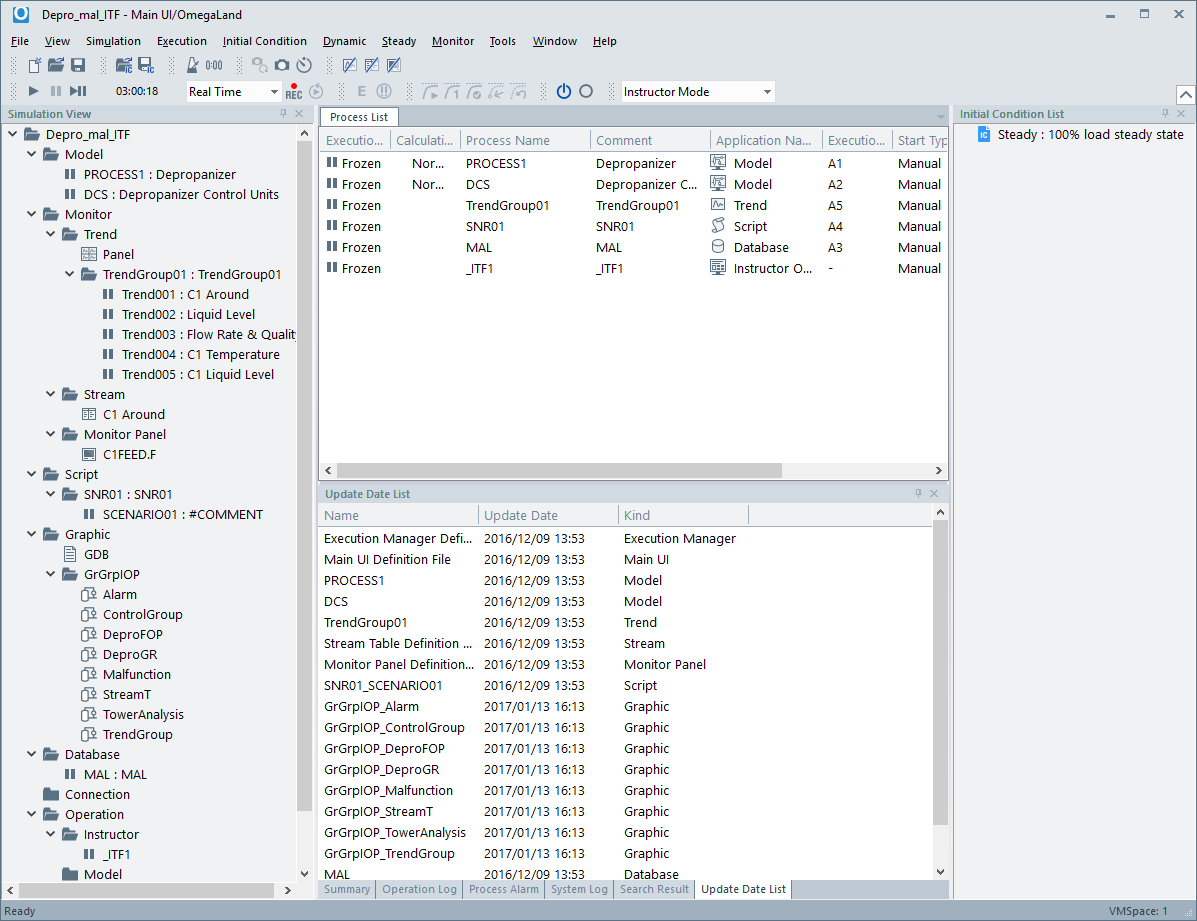
The GUI has been fully renewed in OmegaLand V3.1 with the latest UI technology and gives users an intuitive engineering experience. Whereas in former versions of OmegaLand the model definition had to be created for each functional module, in OmegaLand V3.1 all the simulator definitions can be managed on “Main UI”, the new top-level engineering window. The look-and-feel of each definition window for each function has been standardized so that the engineering operation is totally improved.

The PFD window of the model function, Visual Modeler, can handle two or more processes and pages at the same time. Users can easily switch between the windows to be monitored and take advantage of the improved engineering efficiency.

Active Process Edit – Drastic Improvement of Engineering Efficiency
In V2.7 and prior versions of OmegaLand, the model definitions created by each functional module window had to be collected into OmegaLand/EXEC to execute a simulation. Once the simulation was started, it was always necessary to stop it and go back to the edit mode window whenever any functional modifications where required.
In OmegaLand V3.1, modeless engineering is available and users only have to freeze the simulation to modify the model, not only in Visual Modeler but in any of the OmegaLand functions like the database or external connections for subsystems. Any of the functions started in Main UI can be stopped to be changed or started to become a part of a simulator at any time. The efficiency of engineering is drastically improved by the Active Process Edit feature.

High Compatibility of Simulator – Continuity of Engineering
Simulators built in OmegaLand V2.7 can be easily converted by the Project Converter provided with V3.1. Almost all the simulation models created in V2.7 will work as they did.

Note: The OmegaLand/VIEW module is not supported in V3.1.
Other Improvements and Enhancements
Many other new features and enhancements are available in OmegaLand V3.1
The monitor function can handle not only the Visual Modeler variables but any other OmegaLand functions. The new monitor function enables to watch the values of separate processes in trends, stream tables and monitor panels. Trend windows and monitor panels can display or operate the variables of Visual Modeler, the database function, and also other OmegaLand functions, at the same time in the same window. Multiple trend windows can be displayed in the new “trend panel” feature. These enhanced monitor functions will improve the engineering efficiency.

The parameter display in Visual Modeler has been improved with graph displays of performance curves of pumps, characteristic curves of valve openings, temperature profiles of distillation tower units, and so on. There are 3 different display modes: engineering, operation and instructor, and the screen will be changed correspondingly.



The Graphic function has been improved by adding an operation guide function and by enhancing OmegaLand controls and customizable graphic runtime displays.

A new summary display has been added to the Instructor function, in which the overall training conditions can be monitored. Other functional enhancements are also available for malfunctions, evaluations and so on.

Configuring a distributed simulation environment is easier than in the former versions of OmegaLand. PC configuration and model layout can be designed entirely in Main UI. A remote model can be easily started or stopped on Main UI in the same way as on the model’s local PC.